Sabías que…?
Magic Leap, fundada en 2010, desarrolló unas gafas de realidad aumentada que proyectan imágenes directamente en la retina del usuario
Aunque la tecnología fue muy promocionada, la empresa ha enfrentado desafíos significativos en su implementación y adopción.


En el informe de hoy…
Para todos aquellos que preferís el formato Podcast, TheStartupEye ya esta disponible es formato audio.
Link Spotify: https://podcasters.spotify.com/pod/show/thestartupeye/episodes/Secretos-en-Silicon-Valley--Avances-de-OpenAI-y-ms-e2mvsk8
TECNOLOGÍA
🍓 SAM ALTMAN ADELANTA EL 'PROYECTO FRESA'
Un nuevo modelo de IA desconocido ha aparecido en LMSYS Chatbot Arena, lo que ha encendido rumores de que podría ser el muy esperado avance de IA Q* de OpenAI o su evolución, cuyo nombre en código es "Strawberry".
Puntos clave:
Un nuevo “chatbot anónimo” apareció en LMSYS Chatbot Arena, una plataforma de código abierto donde las empresas emergentes de IA suelen probar sus próximos lanzamientos.
Anteriormente, OpenAI probó GPT-4o con gpt2-chatbot dos semanas antes de lanzarlo al público, lo que puso al mundo en alerta máxima para nuevos modelos de IA.
Los evaluadores del “chatbot anónimo” informan que muestra un razonamiento más avanzado que GPT-4o y cualquier otro modelo de frontera.
Para echar más leña al fuego de la especulación, Sam Altman tuiteó una foto de una fresa en X, que es el nombre clave del supuesto modelo secreto de inteligencia artificial de OpenAI.
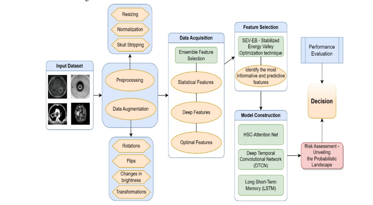
🧪 UN AVANCE EN INTELIGENCIA ARTIFICIAL PREDICE ENFERMEDADES CON PRECISIÓN
Los investigadores acaban de desarrollar un modelo de IA que puede predecir enfermedades importantes como afecciones cardíacas, diabetes y cáncer, superando significativamente los métodos existentes.
Puntos clave:
El nuevo modelo analiza los datos del paciente utilizando estadísticas y aprendizaje profundo para detectar indicadores de enfermedades con mayor precisión.
Emplea un algoritmo inteligente (SEV-EB) para identificar marcadores de salud cruciales, ayudando a los médicos a priorizar la información más relevante del paciente.
Esto logra una precisión del 95% en la predicción de enfermedades específicas como la enfermedad de la arteria coronaria, la diabetes tipo 2 y el cáncer de mama.
También aprovecha los registros médicos digitales de los pacientes para realizar evaluaciones de riesgos personalizadas e intervenciones sanitarias más tempranas.

📸OPENAI APUESTA 60 MILLONES DE DÓLARES EN CÁMARAS WEB
Según se informa , OpenAI está liderando una ronda de financiación de Serie B de 60 millones de dólares para Opal, una empresa conocida por sus cámaras web de alta gama, con planes de desarrollar dispositivos de consumo impulsados por IA.
Puntos clave:
Opal planea expandirse más allá de las cámaras web de alta gama y desarrollar herramientas creativas impulsadas por los modelos de IA de OpenAI.
La startup trabajará en estrecha colaboración con investigadores de OpenAI para crear prototipos de varias ideas de dispositivos.
Según se informa, los ejecutivos de OpenAI están más interesados en integrar sus nuevos modelos de IA de voz en los dispositivos de Opal.
👀 EL ACUERDO SECRETO DE META CON GOOGLE
El Financial Times informa que Meta y Google llevaron a cabo una campaña oculta dirigida a jóvenes de entre 13 y 17 años con anuncios de Instagram en YouTube, a pesar de las propias normas de Google contra la publicidad dirigida a niños.
Google supuestamente utilizó una laguna legal al dirigir los anuncios a usuarios del grupo demográfico “desconocido”, que a menudo incluía audiencias más jóvenes, para ampliar el alcance de los anuncios y eludir sus políticas.
La campaña ilícita, ejecutada en Canadá y probada en Estados Unidos, tenía como objetivo aumentar los ingresos a medida que las ganancias publicitarias de Google disminuían y los usuarios jóvenes de Meta se cambiaban a plataformas como TikTok, pero desde entonces ha sido cancelada tras una investigación.
🫠 LAS DEVOLUCIONES DIARIAS DEL AI PIN DE HUMANE SUPERAN LAS VENTAS
Humane ha enfrentado desafíos considerables con el AI Pin, registrando más devoluciones que compras entre mayo y agosto, con existencias actuales de clientes cercanas a 7000 unidades.
El AI Pin recibió críticas negativas en su lanzamiento, lo que provocó que Humane intentara estabilizar las operaciones y buscar compradores potenciales o financiación adicional de inversores.
Las ventas totales del AI Pin y los accesorios de Humane solo alcanzaron los 9 millones de dólares, lo que es significativamente menor que la inversión de 200 millones de dólares de destacados ejecutivos de Silicon Valley.

START-UP y VC’s
¿Es importante tener un CEO fundador para el rendimiento posterior a la IPO?
Un estudio realizado por Ilya Strebulaev investigó a 260 empresas unicornio para ver si el CEO fundador en la salida a bolsa influye en los retornos bursátiles posteriores. Los hallazgos sugieren que no hay diferencias significativas entre los CEO fundadores y los no fundadores:
Rendimiento a corto plazo: Tanto las empresas dirigidas por directores ejecutivos fundadores como las no fundadores muestran retornos promedio similares de 42-45% en un mes.
Rendimiento a medio plazo: A los 6 meses, ambos grupos mantienen una tasa de retorno cercana al 26%.
Rendimiento a largo plazo: A lo largo de 3 años, los rendimientos son comparables, con un promedio de 82-86% para ambos grupos.

FINANCIACIÓN
Anduril, la startup de tecnología de defensa de siete años de antigüedad con sede en Costa Mesa, California, ha cerrado una ronda de 1.500 millones de dólares que valora la empresa en la friolera de 14.000 millones de dólares. Founders Fund, que lideró la ronda inicial de Anduril y su Serie A, codirigió la nueva ronda con S ands Capital; la ronda también contó con la nueva participación de importantes inversores institucionales como Fidelity Management and Research Company y Baillie Gifford. TechCrunch.
Opal, una startup de San Francisco de cuatro años de antigüedad que fabrica cámaras web muy caras, está recaudando una ronda de Serie B de 60 millones de dólares liderada por OpenAI Startup Fund, a la que se espera que se sumen inversores anteriores como Founders Fund y Kindred Ventures. The Information.
Andrena, una startup neoyorquina de ocho años de antigüedad que está desarrollando un protocolo para banda ancha descentralizada, recaudó una ronda de 18 millones de dólares liderada por Dragonfly e incluyendo a CMT Digital, Castle Island Ventures, Wintermute, 6th Man Ventures y ParaFi. CoinDesk.

HERRAMIENTA EN TENDENCIA: ADOBE PODCAST
Comparte The Startup Eye para acceder a este contenido
{{rp_personalized_text}}
O copia y pega este enlace a otros: {{rp_refer_url}}
Bubble: herramienta No-Code para creación de webs
Glift: IA para generar imágenes con ilusiones ópticos de texto
Gamma: creación de presentaciones, webs y más con IA
Adobe Podcast es una plataforma innovadora de creación y distribución de podcasts que permite a los creadores de contenido producir y compartir episodios de alta calidad. Es una herramienta integral para la grabación, edición y publicación de podcasts, ofreciendo un enfoque profesional y eficiente para la creación de contenido audio.
Ventajas Clave:
Grabación y Edición Integradas: Adobe Podcast combina funciones de grabación y edición en una sola plataforma, permitiendo una transición fluida desde la idea hasta el episodio publicado.
Herramientas de Edición Avanzadas: Ofrece una amplia gama de herramientas de edición que permiten a los usuarios mejorar la calidad del audio, eliminar ruidos de fondo y aplicar efectos para un sonido profesional.
Distribución Multicanal: Facilita la distribución de los podcasts en múltiples plataformas, como Apple Podcasts, Spotify y Google Podcasts, asegurando una amplia audiencia y mayor visibilidad.
Optimización y Análisis: Proporciona herramientas de análisis para monitorear el rendimiento de los episodios, permitiendo a los creadores entender mejor a su audiencia y optimizar su contenido para un mayor impacto.
Colaboración en Equipo: Permite la colaboración en tiempo real entre los miembros del equipo, facilitando la revisión y la edición conjunta de los episodios, lo que mejora la eficiencia y la calidad del contenido.

💡 DECODIFICANDO STARTUP 💡
(Un concepto diario)
La fórmula del margen de beneficio es tan vital para los negocios como lo es para las inversiones financieras y las acciones. De manera similar, los márgenes de beneficio constituyen un elemento esencial de las prácticas contables. Los márgenes también significan cosas diferentes en estos tres ámbitos: comercio, contabilidad e inversión.
El margen de beneficio neto es una medida clave que indica la rentabilidad de una empresa. Se calcula restando los costos totales de los ingresos totales y luego dividiendo ese resultado por los ingresos totales. Esta fórmula se puede expresar de la siguiente manera:
Margen de beneficio neto = (Ingresos totales – Costos totales) / Ingresos totales
O, de manera más sencilla:
Margen de beneficio neto = (Beneficio neto / Ingresos totales) x 100
Para entenderlo mejor, consideremos un ejemplo. Supongamos que una empresa tiene ingresos totales de $1,000,000 y costos totales de $800,000. Primero, calculamos el beneficio neto:
Beneficio neto = Ingresos totales – Costos totales
Beneficio neto = $1,000,000 – $800,000
Beneficio neto = $200,000
Luego, calculamos el margen de beneficio neto:
Margen de beneficio neto = (Beneficio neto / Ingresos totales) x 100
Margen de beneficio neto = ($200,000 / $1,000,000) x 100
Margen de beneficio neto = 0.2 x 100
Margen de beneficio neto = 20%
Esto significa que la empresa tiene un margen de beneficio neto del 20%. En otras palabras, por cada dólar de ingresos, la empresa gana 20 centavos de beneficio neto.
Este margen es crucial porque permite a los inversores y gerentes evaluar la eficiencia y la rentabilidad de la empresa. Un margen de beneficio neto alto indica que la empresa es capaz de generar una gran cantidad de beneficios en relación con sus ingresos, lo cual es una señal positiva para los inversores y puede atraer más capital. Por otro lado, un margen bajo puede sugerir que la empresa necesita mejorar su eficiencia operativa o reducir costos para aumentar su rentabilidad

Comparte The Startup Eye para acceder a contenido exclusivo
{{rp_personalized_text}}
O copia y pega este enlace a otros: {{rp_refer_url}}
Gracias por leer
Alek.

